-
Notifications
You must be signed in to change notification settings - Fork 66
Data Jobs Development Workflow
a_git_a edited this page Feb 5, 2024
·
2 revisions

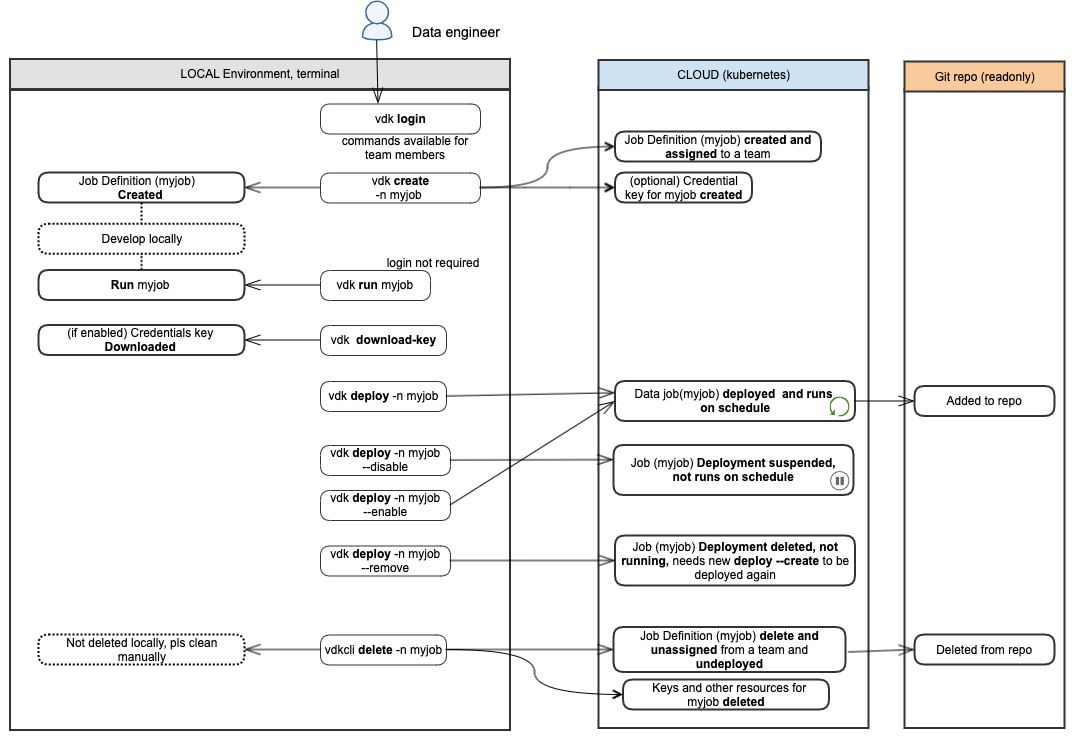
The deployment/un-deployment/modification of Data Jobs using the VDK Command Line interface (a user-friendly wrapper against Control Service API).
See vdk --help for full details and examples on how those commands work.
➡️ Next Section: Control Service Key Concepts
SDK - Develop Data Jobs
SDK Key Concepts
Control Service - Deploy Data Jobs
Control Service Key Concepts
- Scheduling a Data Job for automatic execution
- Deployment
- Execution
- Production
- Properties and Secrets
Operations UI
Community
Contacts